MCP 工具自检程序
在调试功能中,除了使用 mook 来辅助您进行 mcp tool 的测试外,还有一种方法可以快速对当前所有的 tool 做一次闭环测试,这在 mcp 服务器开发初期会非常有用。
如果您打算实践一次 mcp 服务器的开发,在第一次编写好程序,并准备进入 「交互测试」 之前,我们都强烈推荐您使用自检程序来规避交互测试中可能遇到的问题。
MCP 工具自检程序的概览,可以查看这个视频: OpenMCP 0.1.9 更新日志 | 支持 MCP 工具自检 & 自定义拓扑排序
基本使用
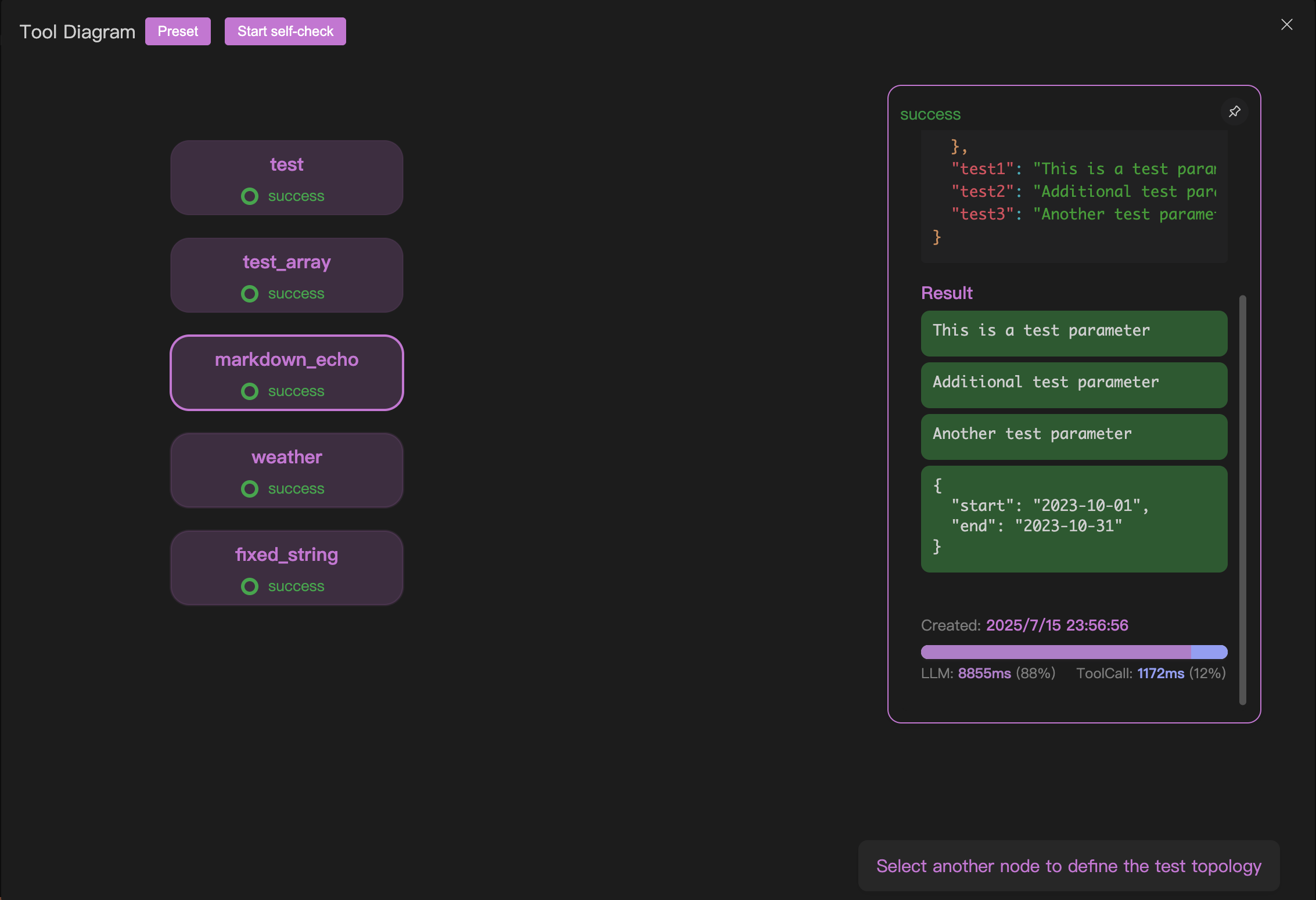
创建「工具」测试项目后,点击下图中 1 的位置的按钮即可进入自检程序。

定义执行顺序 | 预设
对于自动检测程序,您有必要来定义测试顺序,这样,自检程序才会根据你设置的测试顺序(我们后面会称为执行拓扑)来自动执行。这么做是因为大部分情况下,你的 mcp 服务器的工具往往存在一定的依赖关系,比如我们开发了一个创建 ppt 的 mcp,那么「添加一页」这个工具一定需要在「创建 ppt」这个工具之后执行。
你可以通过我们提供的两组预设来快速布置你的执行拓扑,如下图 1 的地方所示:

第一个预设代表串行执行,它会按照申明的顺序把你的 mcp 工具一个接着一个执行。
第二个预设代表并行执行,它会让所有的 mcp 工具之间不存在任何拓扑依赖,这样就会并行执行。
定义执行顺序 | 点击
需要高度自定义拓扑依赖,可以通过下面的简单操作来实现:
- 点击一个节点 A,然后选中另一个节点 B,可以创建 A 到 B 的连接
- 点击 A 到 B 之间的连接线,可以断开 A 到 B 的连接
通过这两个自由度的操作,你就可以轻松创建自定义的执行拓扑。
值得一提的是,你的任何合法操作,我们都会在右下角给出下一步的执行提示:

执行自检程序
点击开启自检程序,然后就可以进行自检程序,不过记得你需要先在 连接大模型 中配置好你的大模型。
测试完成后,会显示测试结果和性能评估。
